银豹官网文旅景区系统|门票打印
功能概述
银豹官网文旅景区系统支持门票打印样式、内容等多方面个性定制化,可满足不同景区对于门票模板的多样化需求,如散客票、团队票、优惠票等不同票种的模板都可进行设置。
门票规格
门票尺寸无固定限制,景区可根据实际业务需求(如票面信息量、发放场景等)自由设定。
手环尺寸推荐: 268×35mm (成人手腕带规格)
操作指南
新增门票打印模板
登录银豹官网票务管理后台,可按需创建不同票种的打印模板。
操作路径
银豹官网后台,设置 - 系统 - 票据打印模板
操作说明
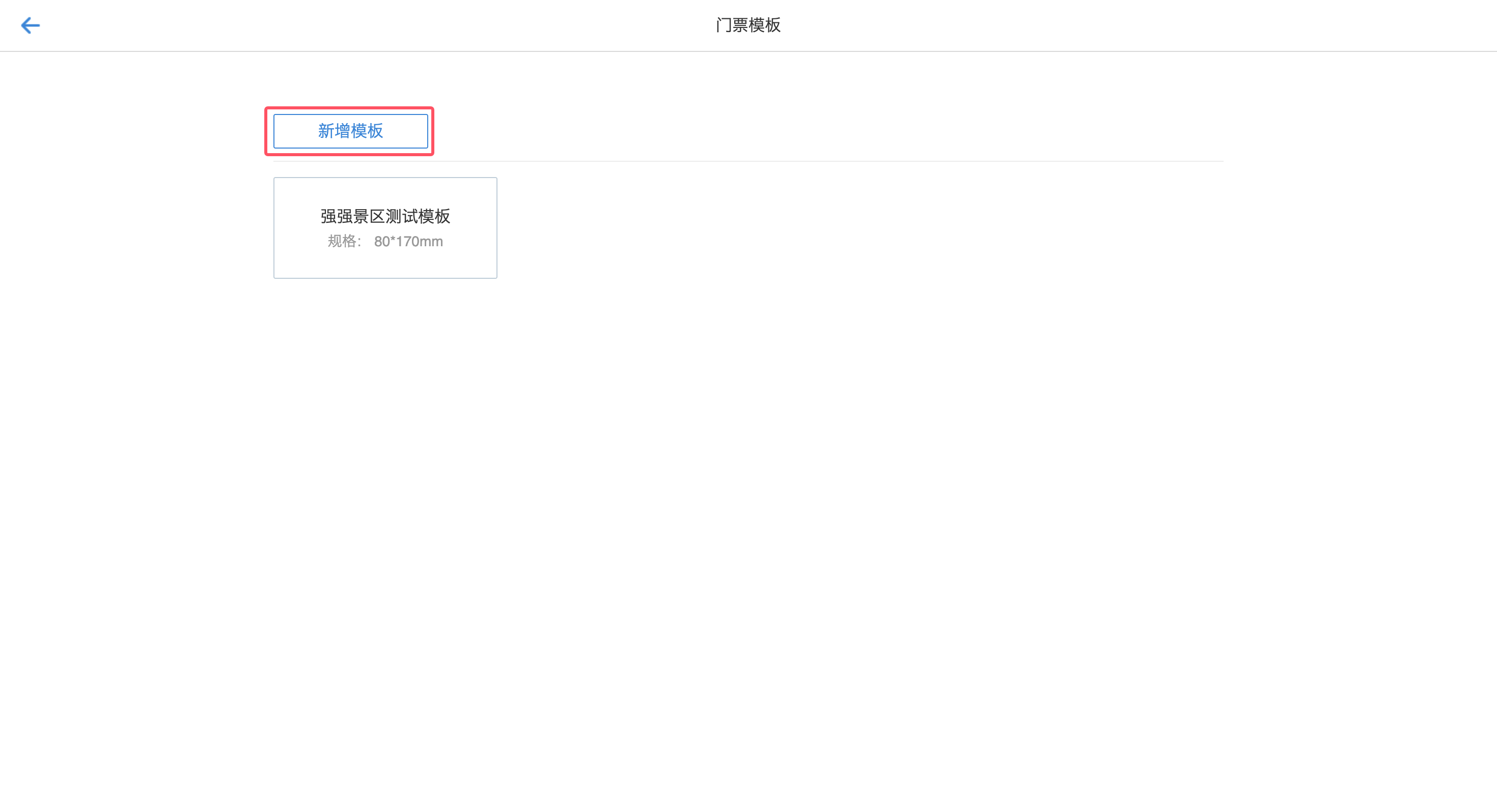
1、进入票据打印模板页面,在左侧票务模板分类下,点击【门票模板】。
2、进入门票模板页面后,点击【新增模板】按钮。
• 根据门票规格设置模板尺寸(单位 mm),或点击 “上传图片” 添加背景图。
注:上传背景图后模板尺寸默认匹配背景图大小;若要修改尺寸,需先删除背景图。
• 可根据打印需求调整打印设置(列数、列距、上边距、左边距)。
示例(2行2列)
a:上边距;b:左边距;c:行距;d:列距
【常用快操作说明】
- 复制元素 Ctrl+C
- 粘贴元素 Ctrl+V
- 删除元素 Delete
- 鼠标单机可选元素
- 元素宽高可通过鼠标拉伸调整
- 长按Ctrl可框选多个元素
- 选中多个元素可调整对齐方式
- 双击文本元素可快速修改文本内容
- 修改尺寸、边距等设置时,鼠标单机输入框后鼠标滚动滚轮可快速修改
5、填写模板名称
点击顶部 “未命名”,在重命名窗口输入模板名称,点 【确定】即可。
6、所有设置完成后,点击右上角【保存】按钮,完成门票模板的设置。
新增门票打印机
登录银豹官网票务管理后台,添加打印机设备,以实现门票打印等相关功能。
操作路径
银豹官网后台,票务 - 设备管理
操作说明
1、进入设备管页面,点击页面上方的【新建设备】按钮。
2、在新建设备弹窗中,填写设备信息:
• 设备名称:可填写打印机名称
• 设备标识:可随意填写
• 设备类型:选择“打印机”
• 所属门店:选择门店(单店默认选择本门店)
• 所属站点:选择关联的站点
• 打印模板:选择门票模板
• 运行状态:选择“启用”
3、完成信息填写后,点击【保存】。
设置门票打印模板
新增或编辑门票时,可按需指定对应的打印模板,确保门票出售后可按预设样式打印输出。
操作路径
银豹官网后台,票务 - 票务管理
操作说明
新增或编辑门票时,可按需选择已创建的门票模板;若选择「默认」选项,系统将自动关联模板列表中的第一个模板;完成其他门票信息填写后,点击【保存】,即可完成打印模板的关联配置。
注:一个站点不能重复设置相同的模板
票务窗口打印机设置
将票务打印机连接到售票处的电脑上,并安装好相应的驱动程序,确保电脑能够识别这台打印机。在票务窗口进行打印机驱动配置与连接测试。
操作路径
银豹官网票务窗口,设置 - 打印机连接设置
操作说明
1、登陆银豹官网票务窗口,进入设置页面,在 “打印机连接设置” 中找到已新增的门票打印设备,点击 【去设置】。
2、在门票打印机设置弹窗中,设备类型选择 “驱动打印机” ,选择该打印机对应的驱动,点击【确定】。
注:需提前在电脑上下载并安装与打印机品牌、型号匹配的驱动程序,若已安装,驱动将自动显示在列表中。

3、配置完成后,点击【测试】按钮,验证打印机是否正常工作。
售票打印门票
完成以上所有操作后,即可在售票窗口前台直接售票,收款后自动打印出收银小票和门票。游客持门票,即可在入口闸机或手持验票机上扫码核销。
附:门票模板参数说明
| • 外观参数 | ||
| 符号 | 说明 | 用法示例 |
| #{ } | 参数占位符 | #{店名} 显示当前店铺的名称 |
| [[]] | 字体高度翻倍 | [[#{店名}]] 显示的店名会拉高 |
| [% %] | 字体高度和宽度翻倍 | [%#{店名}%] 显示的店名会放大一倍 |
| #{ 左边距n} | 打印内容距标签纸左边缘距离数值 | |
| • 占位符参数 | ||
| |参数列表 | ||
| 参数 | 说明 | 示例 |
| #{门票名称} | 当前门票的名称 | 景区大门票 |
| #{规格名称} | 当前门票下具体规格的名称 | 成人票 |
| #{入园日期} | 当前门票指定的入园日期 | 2024-02-24 |
| #{门票时长} | 当前门票可入园的时长 | 单日票/X日票 |
| #{有效期} | 当前门票是期票时,才有对应的有效期,如果不是期票,则无有效期 | 2024-02-24——2024-12-24 |
| #{售票站点} | 当前门票售出的站点 | 站点名称 |
| #{取票站点} | 当前门票取票的站点 | 站点名称 |
| #{单号} | 当前门票所对应的订单号 | DD-970366094102143567 |
| #{票号二维码} | 当前门票对应的独一无二的二维码 | |
| #{门票人数} | 当前门票对应可通过的人数 | 1 |
| #{门票价格} | 当前门票对应的价格 | 100 |
| #{取票时间} | 当前门票取票打印时对应的时间 | 2025-10-22 15:30:00 |
















